opta足球新闻网讯(通讯员 樊彦鹏 杨素)日前,opta足球地球物理与空间信息学院骆淼副教授与林恺教授指导的巴基斯坦籍博士留学生瓦克尔·侯赛因(WAKEEL HUSSAIN),以第一作者身份在国际著名地球科学类期刊《数学地球科学》(Mathematical Geosciences)上发表论文,题目为《基于CNN算法的测井数据二维地质特征图谱提取及渗透率预测》。

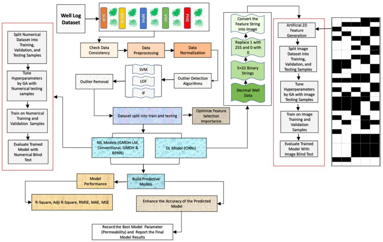
测井基于机器学习方法预测渗透率的流程图
油气储层的渗透率对于油气井的产量和开发方案有很大影响,由于岩石的渗透率变化范围大,所以渗透率的准确预测一直是个棘手的问题。近几年,随着机器学习,特别是卷积神经网络(CNN)技术的不断发展和普及应用,为基于测井数据进行渗透率预测提供了一种经济高效的解决方案。

瓦克尔·侯赛因博士(右)和导师骆淼副教授(左)合影

导师林恺教授
论文采用巴基斯坦萨万(Sawan)气田的地质和测井资料建立训练数据集,对已有的神经网络模型进行改进,得到了一种新的测井渗透率CNN预测模型。新模型预测一口井的渗透率只需要1.14秒,渗透率预测结果的均方根误差为0.0288,极大地提高了渗透率的预测速度和精度。
该文将人工智能方法成功应用于测井资料解释,解决了一直困扰工程师的一个难题,对于促进人工智能方法在油气勘探开发中的应用具有重要的促进和推动作用。
本项研究由骆淼副教授团队和林恺教授团队合作完成,并获得国家自然科学基金项目的支持。
文章链接:
https://link.springer.com/article/10.1007/s11004-024-10171-4
(编辑 李锐欣 审稿 陈华文)